Baumkataster

Verwalten Sie alle Daten zu Ihrem Baumbestand direkt vor Ort und erfüllen so komfortabel Ihre Verkehrssicherungspflicht

Effektiv Baumdaten verwalten, darstellen und auswerten

Das Modul GTI/RDB®-Baumkataster verwaltet alle spezifischen grafischen Daten und Fachdaten des kommunalen Baumbestandes. Neben dem Nachweis der Verkehrs­sicherungs­pflicht dient das Baumkataster auch dem Zweck, die notwendigen Baumpflegemaßnahmen festzustellen und zu dokumentieren. Die Erfassung oder Eintragung der Kontrolldaten kann mittels Desktop-PC oder direkt vor Ort mit einem mobilen Endgerät erfolgen. Die erfassten Sach- und grafischen Daten stehen zeitgleich jedem Benutzer des Systems GTI/RDB® und GIS.city zur Verfügung.

Ein System - viele Vorteile

  • Mobile Erfassung und Bearbeitung des Baumbestandes vor Ort
  • Einhaltung der Verkehrs­sicherungspflicht durch Kontrollen, Zustandsbewertungen und Pflegemaßnahmen
  • Tätigkeitsnachweise und Auftragsvergabe
  • Schnelle Datenübernahme durch eine Synchronisation mit dem GTI/RDB-Server

Wesentliche Funktionalitäten

Komfortable Erfassung vor Ort oder am Arbeitsplatz

Der Baumbestand kann grafisch in der Karte platziert und mit Fachdaten versehen werden. Dabei kann eine umfangreiche Anzahl an möglichen Kenndaten, wie Baumart, Kronendurchmesser, Stammumfang eingetragen werden. Um die Planung und Erfassung zu erleichtern, können die Bäume in unterschiedlichen Zuständen wie Geplant, Bestand, Gefällt und Ungeprüft vorgehalten werden.

Baumkataster-Kartenansicht-UIBaumkataster - Kartenansicht und Fachdaten

Kontrolle und Aufnahme der Mängel vor Ort oder am Arbeitsplatz

Um die Verkehrssicherheit zu gewährleisten, können Kontrollen angelegt und festgestellte Mängel eingetragen werden. 

Baumkataster Kontrollen UIKontrolle mit Liste der offenen Pflegemaßnahmen eines Baumes

 

Ist ein Handlungsbedarf gegeben, können die zu ergreifenden Maßnahmen mit einer Zuständigkeit und Dringlichkeit vermerkt werden.

Baumkataster Massnahmen UIDetailansicht einzelner Befunde sowie Pflegemaßnahmen eines Baumes

Kronen- und Pflanzsicherung

Eine weitere Möglichkeit, die Verkehrssicherheit zu gewährleisten, ist die Kronen- und Pflanzsicherung. Es kann zwar durch gewisse Pflegemaßnahmen, wie z. B. einem Sicherungsschnitt oder sogar einer Fällung, die Verkehrssicherheit verbessert und wiederhergestellt werden, dennoch ist es in manchen Fällen ratsam, zur Erhaltung des Baumes, eine Kronensicherung zu verwenden.

Das Baumkataster stellt für solche Fälle unterschiedliche Funktionen zur Verwaltung und Kontrolle der Kronen- und Pflanzsicherung zur Verfügung.
 

Baumkataster Kronensicherung Uebersicht UIÜbersicht der Kronensicherungen

 

Baumkataster Kronensicherung UIKronensicherung

Erfassung durch Dienstleister

Das Baumkataster ist so ausgelegt, dass die Erfassung und Kontrollen der Bäume von externen Dienstleistern durchgeführt werden können.

Baumkataster Artikelbild 01Einsatz der mobilen Baumkataster-App

Bei der Erfassung werden die Bäume zunächst in einem ungeprüften Zustand gespeichert. 

Baumkataster Ueberpruefung der neuerfassten BaeumeDialog zur Überprüfung der neu erfassten Bäume

Nach einer Überprüfung können diese in den Bestand übernommen oder zur Nachkontrolle gekennzeichnet werden. Die Dienstleister können die zur Nachkontrolle gekennzeichneten Bäume einsehen und korrigieren. Das System stellt unterschiedliche Auswertungsmöglichkeiten bereit, wodurch die Abrechnung mit den Dienstleistern erleichtert wird.

Auftragsvergabe

Die bei den Kontrollen festgestellten Mängel können komfortabel ermittelt und für eine interne oder externe Auftragsvergabe zugewiesen werden.

Baumkataster Arbeiten zuweisen UIBaumkataster Arbeiten zuweisen

Zusätzlich können zur Behebung und Dokumentation der jeweiligen Mängel Auftragszettel erstellt werden.

Baumkataster Auftragszettel pdf Anzeige UIAnzeige der Auftragszettel (PDF)

Automatische Standortübernahme

Um eine spätere Lokalisierung der Bäume zu erleichtern, werden die Lokationsdaten (Gemeinde, Gemarkung, Ort...) zur aktuellen Position automatisch ermittelt und in den Fachdaten eingetragen. Verwendet werden können diese Lokationsdaten z. B. in den unterschiedlichen Suchfunktionen um Bäume zur Nachbearbeitung oder Ausgabe aufzufinden.

Baumkataster automatische standortuebernahmeAutomatische Ermittlung der Lokation aus der Kartenposition

Maßstäbliche Darstellung von Krone + Stamm

Die grafische Darstellung der Krone und des Stammes passt sich automatisch an die eingetragenen Werte der Fachdaten an. Dadurch ist die Ausdehnung des Baumes sofort über die Karte ersichtlich.

Baumkataster KroneStammGrafik UIBäume mit unterschiedlichen Stammumfängen, Kronendurchmessern und einem Kronenversatz

Baumhistorie

Die Hauptdaten eines Baumes können in einer Historie, die jederzeit einsehbar ist, gesichert werden. Dadurch können Veränderungen des Baumes und des Umfeldes, wie z. B. Kronendurchmesser, Stammumfang, Licht- und Wurzelraum, nachverfolgt werden.

Baumkataster Historie UIHistorische Fachdaten eines Baumes

Datei- und Bildanhänge für jeden Baum

Für eine vollständige Dokumentation und fachgerechte Beseitigung der Mängel ist es wichtig, sich ein "Bild" der vorliegenden Gegebenheiten zu machen. Daher können zu jedem Baum, jeder Inspektion und jedem Mangel beliebig viele Dateien und Bilder angefügt werden.

Baumkataster Anhang UIÜbersicht der Anhänge zu einem Baum

Datenverwaltung im Online- und Offline-Betrieb

Alle Änderungen der Baumdaten werden in einer zentralen Datenbank gespeichert und stehen allen Fachanwendern sofort zur Verfügung.
Bei der mobilen Erfassung vor Ort können Sie wählen:

  • Online-Betrieb: Die Daten werden direkt über eine Mobilfunkverbindung aus der zentralen Datenbank gelesen und gespeichert.
  • Offline-Betrieb: Sie laden vorab die Daten als Offline-Daten auf Ihr Mobilgerät und können unabhängig von einer Mobilfunkverbindung Daten vor Ort einsehen und erfassen. Die von Ihnen vorgenommenen Änderungen werden zu einem späteren Zeitpunkt automatisch aktualisiert. Änderungen anderer Anwender werden gleichzeitig in die Offline-Daten auf Ihrem Gerät übernommen.

Wenn notwendig, können Sie jederzeit zwischen dem Offline- und Online-Betrieb wechseln.

Anbindungen an weitere Module

Durch einen modularen Aufbau können Schnittstellen zu anderen Softwareprodukten bereitgestellt werden.

Auswertungen

Umfangreiche kriterienbasierte Suchfunktionen

Die Suchfunktionen bieten die Möglichkeit, nach verschiedenen Kriterien, wie Lokationen, nächste Inspektion, offene Maßnahmen, etc. zu suchen.

Baumkataster-Suche-Offene-Arbeiten-UISuche nach offenen Arbeiten

Das Ergebnis der Suche erscheint in einer Ergebnisliste und kann von dort aus weiterverarbeitet werden.
Zur Weiterverarbeitung stehen unterschiedliche Funktionen zur Verfügung wie z. B. die Anzeige der Fachdaten eines Baumes, eine Druckausgabe oder Export der Daten.  Des Weiteren kann eine Verschneidung der Ergebnisse mit anderen Objektarten durchgeführt werden.

Baumkataster Ergebnisliste UIErgebnisliste der Suche

Auswertungsthemen

Es stehen verschiedenste Auswertungsthemen für die Kartendarstellung zur Verfügung. Durch eine Einfärbung der Bäume in der Karte kann so z. B. ermittelt werden, welche Bäume in nächster Zeit kontrolliert werden müssen oder ob ein sofortiger Handlungsbedarf bei noch nicht behobenen Mängeln besteht. Die Farbgebung der Auswertungen kann individuell konfiguriert werden.

Baumkataster-Auswertung-nächsteInspektion-UIIn diesem Beispiel ist bei den pink-farbigen Bäumen die Kontrolle seit mehr als 3 Monaten überfällig.

Ausgaben

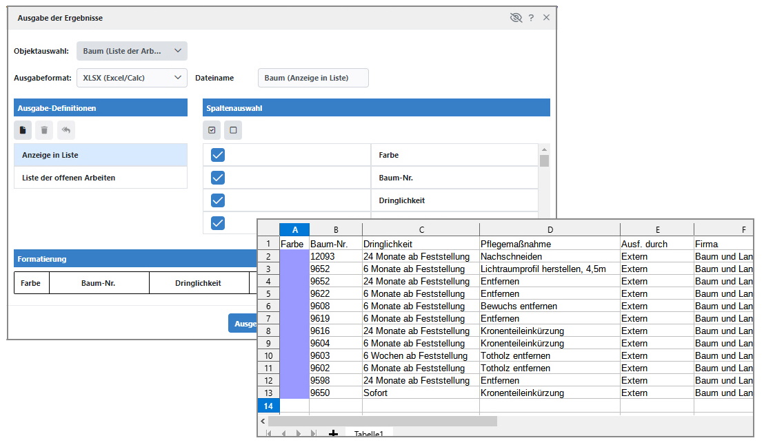
Speziell für das Baumkataster erstellte Ausgabefunktionen erleichtern die Verwaltung und Dokumentation. So können z. B. die Stammdaten, offene Arbeiten oder Auftragszettel ausgegeben werden. Die Daten können in unterschiedlichen Formaten ausgegeben werden.

Ausgabe der offenen Maßnahmen im Excel-Format:

Baumkataster Export offene Arbeiten UIAusgabedialog und Ergebnis als Excel-Tabelle

Weiterhin können die Stammdaten und Auftragszettel zur Behebung der Maßnahmen im PDF-Format ausgegeben werden.

Baumkataster Auftragszettel UIAuftragszettel als PDF-Dokument

Baumkataster Ausgabe Stammdaten offeneArbeiten UIStammdaten als PDF-Dokument

 

Anwendungsbeispiel

Erstellen eines digitalen Baumkatasters per smarter App

Kunde | Referenz

Stadtbauamt Friedrichshafen

Nutzung

Erfassung von 12.000 Bäumen mit Grunddaten

Eingesetzte Produkte

Baumkataster

Aufgabenstellung


Beabsichtigt war eine möglichst einfache und schnelle Ersterfassung von ca. 12.000 Bäumen mit Grunddaten im städtischen gis-System (GTI/RDB der Firma ibb graf. Datenverarbeitung). Ein zusätzlicher Datentransfer über externe Schnittstellen sollte vermieden werden. Da die Arbeiten von der Stadt nicht selbst ausgeführt werden können, muss die Erfassung über externe Dienstleister erfolgen.

Lösung


Baumkataster-UI-Erfassung-2e294893 Baumkataster

Zur effizienten Lösung der gestellten Aufgabe haben wir eine smarte App mit Zugang zum städtischen Baumkataster zur Verfügung gestellt. Die App kann auf einem Android- oder iPad-Tablet des Anbieters installiert werden. Als Kartengrundlagen dienen Katasterplan, verschiedene Luftbilder in hoher Auflösung und die Erfassungsbereiche.

Ablauf der Erfassung

Vor Ort werden die wichtigsten Daten des Baumes eingegeben. Die Platzierung des Baums erfolgt mittels eines frei platzierbaren Symbols anhand der angezeigten GPS-Position, der Katasterkarte oder des Luftbilds. Als zusätzliches Hilfsmittel zur genauen Platzierung kann ein „Meßwerkzeug“ eingeblendet werden. Hier ist es möglich, die vor Ort gemessenen Abstandswerte des zu erfassenden Baumes auf dem Tablet einzugeben und der Standort wird ent­sprechend von der App bestimmt.

Zusätzlich wird mit dem Tablet ein Foto auf­ge­nom­men, das auto­matisch den Baum­daten hinzu­ge­fügt wird. Um unabhängig von den aktuell verfügbaren Daten­verbindungen arbeiten zu können, werden die Daten (gesamte Karten­grundlage und Erf­assungs­daten) im Gerätespeicher gehalten (Offline-Betrieb) und kön­nen nach Bedarf per Mobil­funkverbindung bzw. per WLAN direkt zum gis-Server übertragen werden. Die vom Anbieter erfassten Bäume werden zuerst als „ungeprüft“ im gis-System abgelegt. Nach Prüfung und ggfs. Nachbearbeitung erfolgt dann durch die Stadt die endgültige Übernahme in den aktuellen Bestand.

Möglichkeit der Vorerfassung

Es besteht die Möglichkeit, Bäume im Web-GIS „vorzuerfassen“ und danach auf das mobile Gerät zu übertragen. Die Detailbearbeitung wie Festlegung der Baumdaten und das Anfügen von Fotos kann dann direkt vor Ort erfolgen. In der Praxis wurde diese Möglichkeit jedoch nach der mobilen Verfügbarkeit des hochauflösenden Luftbildes nicht mehr genutzt, da Sie keinen Vorteil gebenüber der mobilen Erfassung bot.

Seit Erfassungsbeginn Anfang Mai 2015 wurden bis November über 10.000 Bäume im System erfasst. Pro Tag können von 2 Personen ca. 100 – 200 Bäume erfasst werden.

Die anstehenden Baumkontrollen werden mit der gleichen Technik per App durchgeführt.

Sie haben noch Fragen?

Gerne beraten wir Sie zu diesem Thema in einem unverbindlichen, persönlichen Gespräch!Wir freuen uns auf Ihre E-Mail oder Ihre telefonische Kontaktaufnahme



© ibb Grafische Datenverarbeitung

Nach oben scrollen